机器人话术转坐席人工
# 转接配置方案
# 一. ACD排队转坐席
话术流程执行到指定的排队节点,触发进入排队转坐席。配置方法如图所示:
排队节点参数说明:
- 名字:要进入的排队名字。
- 等待:最大等待时间,单位秒。默认不限制。不等待:nowait
- 优先级: 总的3个优先级, 0:低优先级 1:中(默认) 2:高优先级别

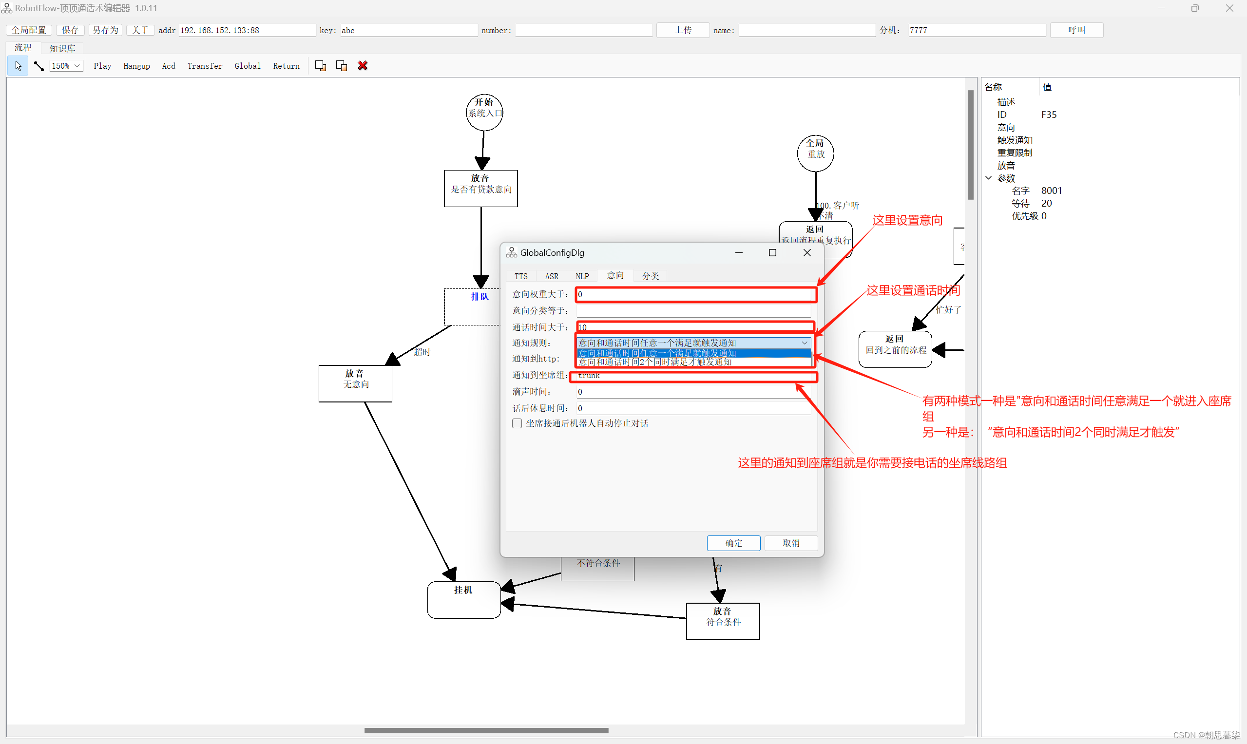
# 二. 意向转坐席
全局配置->意向 页面配置,满足触发条件就转接坐席。配置方法如图所示:

# 三. 强制转坐席
除全局节点外,其他的节点都可以设置触发通知配置,知识库流程也可以设置。只要节点设置了触发通知配置,话术流程执行到该节点,强制触发转接坐席。
触发通知到坐席的前提:在全局配置->意向 页面中,配置通知到坐席组设置了坐席线路组。
# 四. 盲转坐席
盲转(转移节点转接)原理:通过bridge桥接fs发起一个新呼叫。无论呼叫成功或失败,都不能返回机器人,而是直接结束通话。
盲转分为两种
A)转手机、分机
B)SIP信令REFER转接
# 1. 转手机、分机
# 转手机配置方案:
分机:bridge:linegroup/外呼线路组/手机号码
拨号方案:inline

# 转分机配置方案
分机:bridge:user/分机号
拨号方案:inline

# 转线路组配置方案
分机:bridge:linegroup/坐席线路组
拨号方案:inline

# 2. SIP信令REFER转接
通过SIP信令REFER转接,直接通知对方去转接拨号方案填写inline,分机填写deflect:sip:转接号码@对方IP:端口
分机:deflect:sip:转接号码@对方IP:端口
拨号方案:inline

上次更新: 2024/12/03, 19:18:14
